
Gemini Cut Plan - подготовка лекал для заказа
Планирование и оптимизация настилов и раскроя, управление Вашими заказами:

Gemini Cut Plan - подготовка лекал для заказа

Gemini Cut Plan - планирование слоёв и настилов, отчет потребления материалов
Gemini Cut Plan - это связь между отделом проектирования и раскройным цехом. Он обеспечивает быструю и высококачественную автоматическую или диалоговую оптимизацию для операций настилания и раскроя.

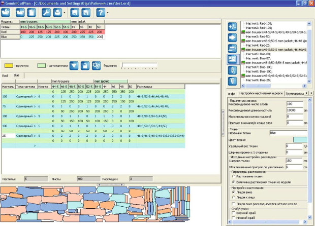
Gemini Cut Plan - отчет по раскрою
В приложении Gemini Cut Plan, оператор задает число заказанных изделий для каждой модели, размера и ткань, и некоторые основные настройки в соответствии с раскроем:
предпочтительная длина настила, максимальное количество слоёв в настиле и ширина ткани.
Приложение Gemini Cut Plan может автоматически сгруппировать и распределить комплекты лекал наиболее эффективно так, чтобы создать минимум раскладок и настилов, необходимых для достижения заказанного количества. Автоматическая оптимизация длится 1-2 минуты.
Пользователь может выбрать среди нескольких автоматических стратегий планирования настилов, так же использовать ручные или полуавтоматические методы, таким образом, чтобы каждый раз получить наилучший результат.
Все отчеты могут быть экспортированы в формат Excel.